Add a constant

For some parameters, you may want to assign constants to them because these parameters need values to work, but they don't need to change their values or don't need to change frequently. Constants can make sure they always have values to use, and you can still change these constants if you need.

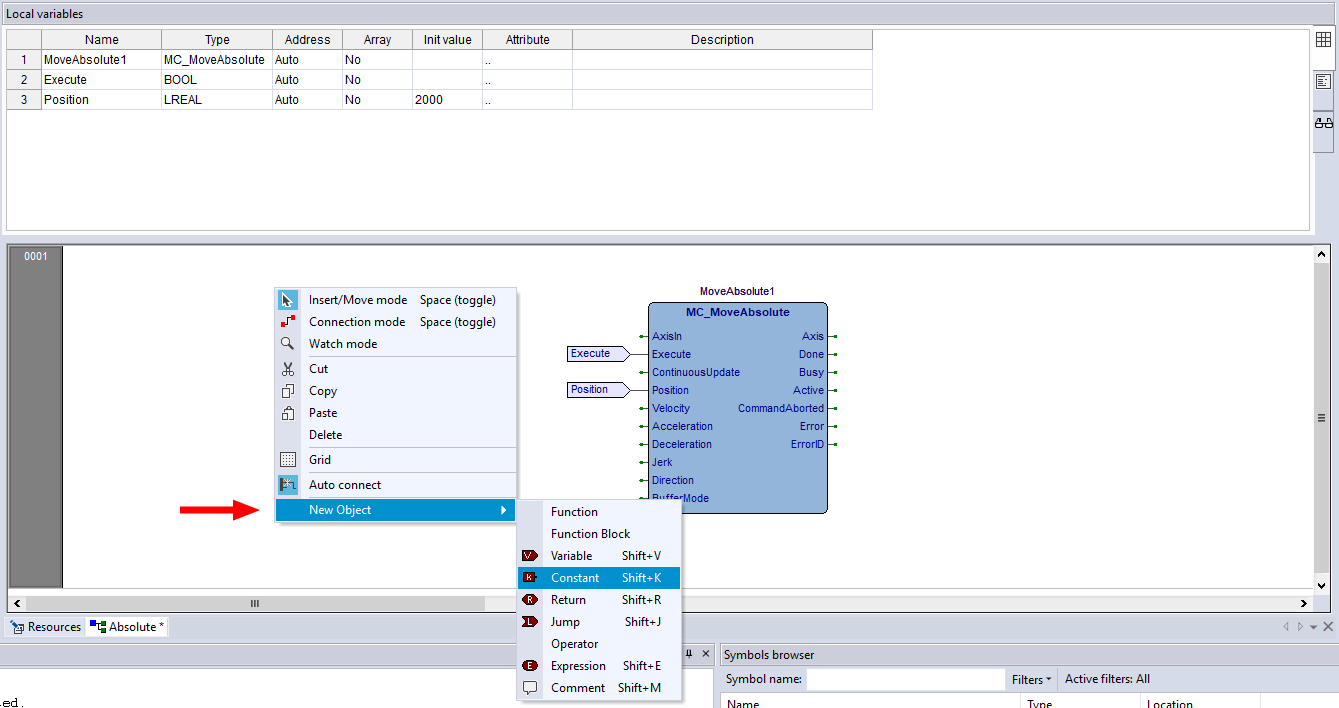
  1. In the source editor, right-click an empty area and click New Object > Constant.
  2. NOTE:  You can also add a constant through the FBD Bar. By default, the FBD bar is displayed. If not, on the View menu, click Toolbars > FBD Bar.

  3. The mouse pointer attaches a K symbol. Click an empty area in the source editor.
  4. The constant has been added. Its default value is zero. Double-click the constant.
  5. In Constant value, enter a value and select a type for the constant. When you finish editing, click OK.
  6. The constant's value has been changed. Connect it to the Velocity parameter.
  7. The constant has been connected to Velocity. If you want to change the constant's value, double-click it again.