Diagnostic Tool
You can use the Diagnostic Tool to monitor the connectivity between the master and slave devices on the EtherCAT network. When there are errors occur or changes in the EtherCAT states of the devices, corresponding error messages and status icons will be displayed for notifications. The status will be dynamically displayed and updated every second.
To open the Diagnostic Tool window, click Diagnostics on the Toolbar of KINGSTAR Analysis Console.
Topics:
User Interface
The following content describes the user interface of Diagnostic Tool.
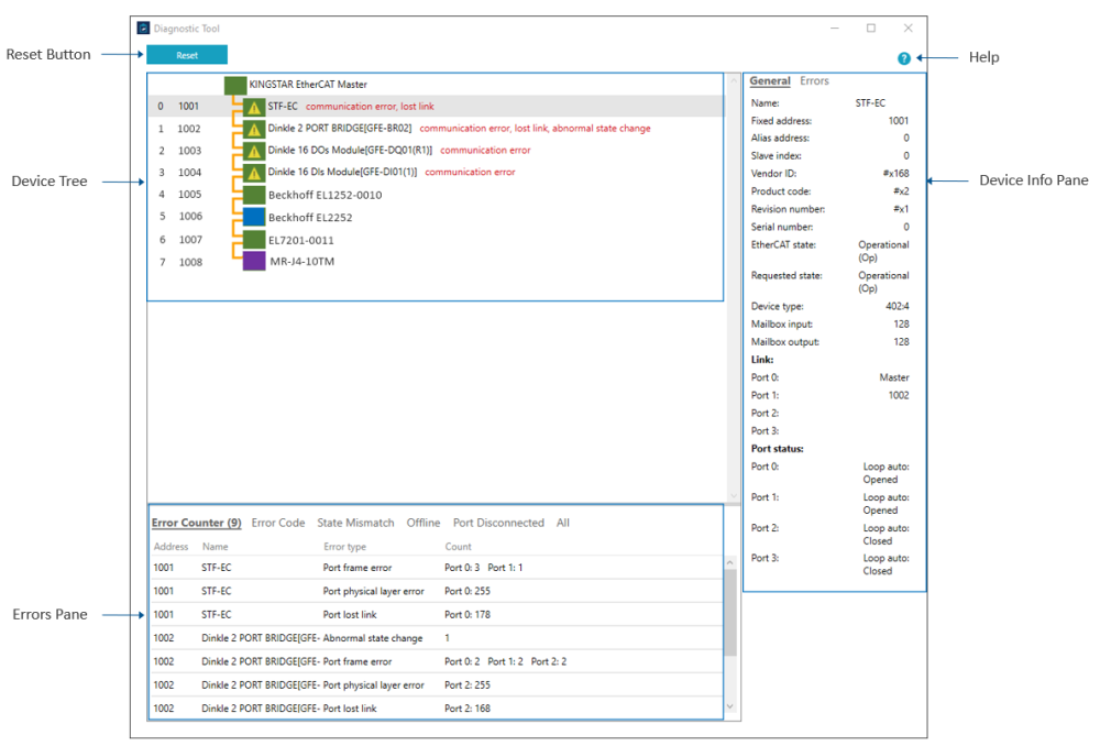
【Reset Button】
You can click the Reset button to reset all displayed error messages, enabling you to identify which errors persistently occur.
【Device Tree】
The Device Tree displays the connectivity between the master and slave devices on the EtherCAT network. When there are errors occur or changes in the EtherCAT states of the devices, corresponding error messages and status icons will be displayed for notifications.
- Slave Index: the index of the slave device.
- Fixed Address: the fixed address of the slave device. The fixed address is set by the master during startup. Values start at 1001 and follow the EtherCAT connection order.
- Device Tooltip: hovers over a master or a slave device to see its tooltip.
- Connection Line: the Connection Line shows the connectivity and online state of the devices on the EtherCAT network. Since the connection types may vary among different applications — for example, some applications may require a coupler or a junction for extending the network to connect additional devices — here, we provide some examples of the connection lines with possible connection types.
- General Connection
-
Devices without Coupler/Junction Devices with Coupler/Junction
represents the port of the device. In this example, Device of 1001 has port 1 and port 2.
- Redundancy Connection
-
Devices without Coupler/Junction Devices with Coupler/Junction
represents the port of the device. In this example, Device of 1001 has port 1 and port 2.
- Connection/Online State
- The colors of the lines show the connection/online state.
-
Device to Device Linking Port to Device Linking Device to Port Linking
Yellow line: connected
Gray line: disconnected
Yellow line: connected
Gray line: disconnected
Yellow line: device is online (Device of 1001)
Gray line: device is offline (Device of 1001)
- Status Icon: indicates the EtherCAT states and device errors.
- The colors represent the EtherCAT states.
-
- * When errors occur on a device, a yellow warning sign and a red error description will be displayed. You can determine the types of errors from the red error description. To view the errors in detail, you can either 1) select a device and then click the Errors tab in the right-side pane or 2) check for all errors in the Errors Pane at the bottom of the Diagnostic Tool window.
-
- An error type may contain several error items. Here are the definitions of each error type.
-
Device Type Error Type Error Item Master Frame lost Acyclic frame lost
Cyclic frame lostSlave Communication error Working counter error
Not present
Port frame error
Port physical layer errorSlave Lost link Not present
Port lost linkSlave AL (status) error AL status code is not zero
You can also view the device info or errors of a specific device through the Device Tree. To do this, select a device by clicking on it on the Device Tree and then click the General tab or Errors tab on the right-side Device Info Pane.
You can check for all errors or device information in the Errors Pane, where errors are listed one by one and categorized into different tabs.
- Error Counter: lists the devices with non-zero error counters. The types of error counters are listed below.
-
Error Counter Description Working counter error The number of cycles the datagram, which is responsible for processing data exchange of the slave, was received back with an invalid working counter. Abnormal state change The number of times the slave autonomously transitions from its state to a lower state without a master request. Not present The number of times the master lost the physical link with the slave. Port frame error The Ethernet frame error count. Port physical layer error The physical layer communication error count. Port lost link The port link is lost.
- Error Code: lists the devices with non-zero AL status code.
- State Mismatch: lists the devices with EtherCAT states different from the master's. The offline devices are excluded.
- Offline: lists the offline devices.
- Port Disconnected: lists the devices where at least one of the ports is expected to be connected but is actually disconnected.
- All: lists all of the information for the devices. You can search for a device by its name, address, vendor ID, product code, revision number or serial number. Simply enter text into the Find input box to initiate the search. The search function is not case-sensitive.
TIP: In a table, double-click on a row can select the device on the Device Tree. You can further check the general information or errors of the device in the Device Info Pane.
【Help】
Click to display the KINGSTAR offline help.
Click a device on the Device Tree, the device information or its error messages will be displayed here.
NOTE: The information or errors displayed in the Device Info Pane are only available when the selected device is in the specific state(s). Please refer to the Available Master EtherCAT State or Available Slave EtherCAT State column in each table below for the corresponding availability.
- Any means any of the EtherCAT states. You can refer to the value in EtherCATState to verify the exact state.
- >= Init contains the states of Init, PreOP, SafeOP, OP and Boot since the sequential order of an EtherCAT device state transition includes the following:
Offline → Init → PreOP → SafeOP → OP
Offline → Init → Boot
- Master device info: click a master device on the Device Tree, its information will be displayed.
-
Info Description Available Master EtherCAT State Vendor ID The vendor ID of the company. >= Init Product code A vendor-specific product code used for identification in conjunction with the vendor ID. >= Init Revision number A vendor-specific revision number. >= Init Serial number A vendor-specific serial number. >= Init EtherCAT state The EtherCAT state of the master. >= Init Cyclic frame lost The number of cyclic lost frames. OP Acyclic frame lost The number of acyclic lost frames. OP
- General: click a slave device on the Device Tree and then click the General tab, its information will be displayed.
-
Info Description Available Slave EtherCAT State Name The name of the device. Any Fixed address The fixed address of the slave. Any Alias address It can be written by the master and is stored in the slave EEPROM. This value is kept when powering off and can be used to differentiate identical slaves. Any
(could be updated when device is reconnected)Slave index The index of the slave array. Any Vendor ID The vendor ID of the company. Any Product code A vendor-specific product code used for identification in conjunction with the vendor ID. Any Revision number A vendor-specific revision number. Any
(could be updated when device is reconnected)Serial number A vendor-specific serial number. Any
(could be updated when device is reconnected)EtherCAT state The EtherCAT state of the slave devices. Any Requested state The requested EtherCAT state of the slave device. The request is made by the master. >= Init Device type The type of the slave. Any Mailbox input The size of a slave's input mailbox in bytes. Size between 128 and 512 bytes is considered moderate, while a size under 32 bytes is considered small. Any Mailbox output The size of a slave's output mailbox in bytes. Size between 128 and 512 bytes is considered moderate, while a size under 32 bytes is considered small. Any Link
(Port 0, 1, 2, 3)The slave or master device that is connected or expected to be connected to the port. If it's a slave, the fixed address of the device is displayed. Any Port status
(Port 0, 1, 2, 3)The loop control setting and the state of the port. For example, "Loop Auto: Opened" means that the loop setting is auto and the port is opened.
Each port can be configured to Open, Close, Auto and Auto Close. The current state can be Opened or Closed.
- Open: the port is always opened. If there is no link, the outgoing EtherCAT frames are lost.
- Close: the port is always closed. If there is a link, the incoming EtherCAT frames won't be received.
- Auto: the port state is determined by the link state. When there is a link, the port is opened. When there is no link, the port is closed.
- Auto Close: the port state is determined by the link state. If there is no link, the port is closed. If a link is created, the port won't be opened automatically unless the master makes an explicit request.
OP
- Errors: click a slave device on the Device Tree and then click the Errors tab, its errors will be displayed.
-
Info Description Available Slave EtherCAT State AL status code It displays the error code that indicates the last time the slave encountered a problem. The error code list can be checked in the EtherCAT AL Status codes. >= Init AL error The errors correspond to the AL status code. >= Init Working counter error The number of cycles the datagram, which is responsible for processing data exchange of the slave, was received back with an invalid working counter. OP Not present count The number of times the master lost the physical link with the slave. Any Abnormal state change The number of times the slave autonomously transitions from its state to a lower state without a master request. Any Frame error
(Port 0, 1, 2, 3)The Ethernet frame error count of port 0, 1, 2, 3. OP Physical layer error
(Port 0, 1, 2, 3)The physical layer communication error count of port 0, 1, 2, 3. OP Lost link
(Port 0, 1, 2, 3)The lost link count of port 0, 1, 2, 3. OP
Work with Diagnostic Tool
To use the KINGSTAR Diagnostic Tool to monitor the device connectivity on the EtherCAT network:
- Start your KINGSTAR application. Make sure all the hardware devices are connected. Here, we use KINGSTAR Configuration Tool as an example.
- Open the Diagnostic Tool window. To do this, start the KINGSTAR Analysis Console and click Diagnostics on the Toolbar.
- The Diagnostic Tool window should be displayed. You can start monitoring the connectivity between the master and slave devices on the EtherCAT network. You can click the Reset button multiple times to identify which errors persistently occur.
See also
Instance and message configurations
